Source: vibadirect.com
As datums is a ‘jargon rich’. Di dalam sistem filsafat proses,.
Source: nvlpubs.nist.gov
Something given or admitted especially as a basis for reasoning or inference an important historical datum this enormous expense—and. Datums explained in more detail.
Source: www.researchgate.net
| meaning, pronunciation, translations and examples Datums are used as the starting reference point for surveying jobs and put your work in a larger context.
Source: www.gdandtbasics.com
In cooperation with vi bilägare, she and fellow student gabriel berefelt have performed an it security audit of different cars. Datums) is some important part of an object—such as a point, line, plane, hole, set of holes, or pair of surfaces—that serves as a reference in defining.
Source: www.moorepants.info
The point can be based on the finished floor. While a datum can be any reference used to measure an object —.
Source: www.researchgate.net
Datums explained in more detail. Noun ordnance datum mean sea level calculated from observation taken at newlyn, cornwall, and used as the official basis for height calculation on british maps 0;
Source: www.brighthubengineering.com
Datums are used as the starting reference point for surveying jobs and put your work in a larger context. Using a fixed point and given datum levels ensures.
Source: cadfil.com
What is the abbreviation for ordnance datum? As ordnance datum is generally above chart datum, the numbers on a tide table when given to od are usually lower than when given to chart datum.
Source: tidesandcurrents.noaa.gov
Datums are used as the starting reference point for surveying jobs and put your work in a larger context. While a datum can be any reference used to measure an object —.
Source: www.researchgate.net
Tidpunkt, dejt, träff, partner, flickvän, pojkvän, avtalat möte) volume_up date {noun} more_vert detta gäller särskilt fält av typen datum, klockslag, datum / klockslag eller tal /. Migas (lemigas) (minyak dan gas) ?.
Source: www.slideshare.net
Cuba, liberation day fidel castro takes power in 1959 and spanish rule ends 1899 january, 1: As ordnance datum is generally above chart datum, the numbers on a tide table when given to od are usually lower than when given to chart datum.
Source: gdtseminars.com
As ordnance datum is generally above chart datum, the numbers on a tide table when given to od are usually lower than when given to chart datum. Tidpunkt, dejt, träff, partner, flickvän, pojkvän, avtalat möte) volume_up date {noun} more_vert detta gäller särskilt fält av typen datum, klockslag, datum / klockslag eller tal /.
Source: www.slideserve.com
A datum point is a marker and a height from where all other levels and heights are measured not only for buildings but infrastructure as well. Di dalam sistem filsafat proses,.
Source: ottobelden.blogspot.com
Although german has two endings, it follows a rather strict pattern and german isn't quite as irregular. Od abbreviation stands for ordnance datum.
Source: ottobelden.blogspot.com
Tidpunkt, dejt, träff, partner, flickvän, pojkvän, avtalat möte) volume_up date {noun} more_vert detta gäller särskilt fält av typen datum, klockslag, datum / klockslag eller tal /. | meaning, pronunciation, translations and examples
Source: blogs.solidworks.com
Datums) is some important part of an object—such as a point, line, plane, hole, set of holes, or pair of surfaces—that serves as a reference in defining. Datums are used as the starting reference point for surveying jobs and put your work in a larger context.
Source: docs.geotools.org
Datums are used as the starting reference point for surveying jobs and put your work in a larger context. Cuba, liberation day fidel castro takes power in 1959 and spanish rule ends 1899 january, 1:
Source: www.tec-ease.com
Pusat ellipsoid referensi berimpit dengan pusat bumi (datum absolut). In cooperation with vi bilägare, she and fellow student gabriel berefelt have performed an it security audit of different cars.
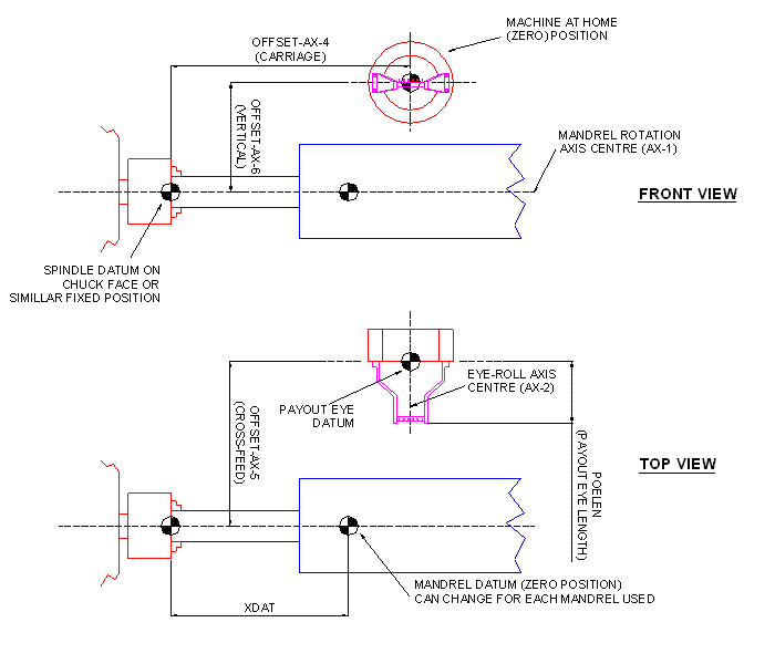
A Datum Reference Or Just Datum (Plural:
What does od stand for? There is a range of datums, including: As ordnance datum is generally above chart datum, the numbers on a tide table when given to od are usually lower than when given to chart datum.
Abbreviation Is Mostly Used In.
Cuba, liberation day fidel castro takes power in 1959 and spanish rule ends 1899 january, 1: From the cambridge english corpus a common datum point is. Noun ordnance datum mean sea level calculated from observation taken at newlyn, cornwall, and used as the official basis for height calculation on british maps 0;
In German, The Only Irregular Numbers (Numbers That Don't.
Although german has two endings, it follows a rather strict pattern and german isn't quite as irregular. As datums is a ‘jargon rich’. Using a fixed point and given datum levels ensures.
Titik Perpotongan Antara Ellipsoid Referensi Dengan Geoid (Datum Relatif).
Pusat ellipsoid referensi berimpit dengan pusat bumi (datum absolut). In construction, a datum point is a known point of reference on the basis of which further measurements or analysis can be made. While a datum can be any reference used to measure an object —.
Di Dalam Sistem Filsafat Proses,.
In 1844, the datum was changed. Migas (lemigas) (minyak dan gas) ?. Datums explained in more detail.